Current trial process has a delay because it requires manual approval.
Customers’ expectations are to have an immediate opportunity to try a product.
Existing customers must fill out the trial form each time they want to try an additional product.
MY ROLE
Product Development UI Design + Execution User Research
PLATFORMS
Web Ricoh Cloud System
YEAR
2023
SOLUTION
Automated trial process with an easy-to-use form that immediately gives customers access to the product.
Improved trial process for existing customers to try additional Ricoh products.
PERSONAS
User Flow
DEMO (Sign up)
TOTALFLOW CLOUD ONBOARDING
What is Onboarding?
The process of introducing new users to a product in a way that ensures a smooth and positive initial experience.
Onboarding helps new users learn to use the product with the business goal to increaseadoption of the product.
According to Wyzowl survey, 80% of users have reported deleting a product because of their lack of understanding in operating it.
Problem Definition
Currently, new customers rely on Ricoh field team to teach them the product. This is costly for our business can be slow.
Direct e-commerce sales to Ricoh customers requires less field involvement, but we still need to teach new users how to use the product.
Research Findings
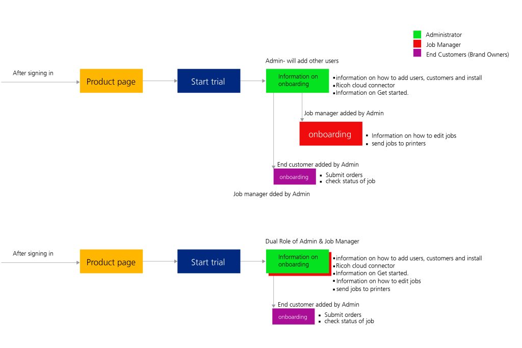
USER FLOW (ROLE BASED)
USER FLOW
PERSONA
DEMO
Based on each role of the prospective user, content will be aligned to give best user experience and reduce bounce rate by 25%
BENEFIT TO RICOH
Automated trials are essential to Ricoh’s e-commerce strategy because they enable the company to efficiently and effectively showcase their products directly to consumers. By incorporating automated trials, Ricoh can offer potential customers the opportunity to experience their products firsthand before making a purchase, which can significantly enhance customer engagement and satisfaction. This approach not only broadens Ricoh’s market reach but also allows them to tap into the direct-to-consumer sales channel, bypassing traditional intermediaries. As a result, Ricoh can build stronger relationships with their customers, gather valuable feedback, and ultimately drive increased sales and brand loyalty.